「Antimalware Service Executable」の高い CPU 使用率の問題を修正する方法
公開: 2022-10-31Antimalware Service Executable は、PC の通常の使用を妨げる「必要な」バックグラウンド プロセスの 1 つです。 あなたの安全を損なうことなく、これを修正してみましょう。
Microsoft Defender (別名 Windows Defender) は、サード パーティ製のウイルス対策プログラムがなくても PC を保護する優れたツールの 1 つです。
これは無料のネイティブ マルウェア保護であり、Windows PC を常に保護します。
すぐに、最も簡単な解決策は、Microsoft Defender がこの迷惑行為を作成するのを阻止する、評判の良いウイルス対策プログラムに切り替えることです。
ただし、Microsoft Defender は、外部のウイルス対策プログラムと一緒に実行される場合があります。 その場合は、 [Windows セキュリティ] > [ウイルスと脅威の保護] > [Microsoft Defender ウイルス対策オプション]で定期的なスキャンを安全にオフにすることをお勧めします。

さらに、大量のリソースの消費を避けるために、レジストリ値を作成または編集する必要があります。 まず、Windows キー + R を押して Windows Run を開きます。
次に、 regeditと入力し、[OK] を押してレジストリ エディターに入り、 Computer\HKEY_LOCAL_MACHINE\SOFTWARE\Policies\Microsoft\Windows Defenderに移動します。

DisableAntiSpywareキーを探してダブルクリックし、値のデータを 1 に変更します。
このキーが存在しない場合は、作成することもできます。 これを行うには、空のスペースを右クリックし、 Newと入力してDWORD (32-bit) Valueを選択します。

最後に、値にDisableAntiSpywareという名前を付け、前述のように値を 1 に変更します。
したがって、それが最も簡単な修正です。
それでも、組み込みのウイルス対策保護に固執しようとしている場合は、従うべきいくつかの救済策があります.
マルウェア対策サービスの実行可能ファイルを修正
多くの要因がこのサービス (MsMpEng.exe) をトリガーし、ユーザーはそれを修正したいくつかの解決策を報告しています。

それぞれをチェックして、どれがあなたに適しているかを見てみましょう。
定期スキャンの規制
Microsoft Defender は、システムの正常性を維持するために定期的なスキャンを実行します。 タスク スケジューラから確認し、スキャンの優先度を管理できます。
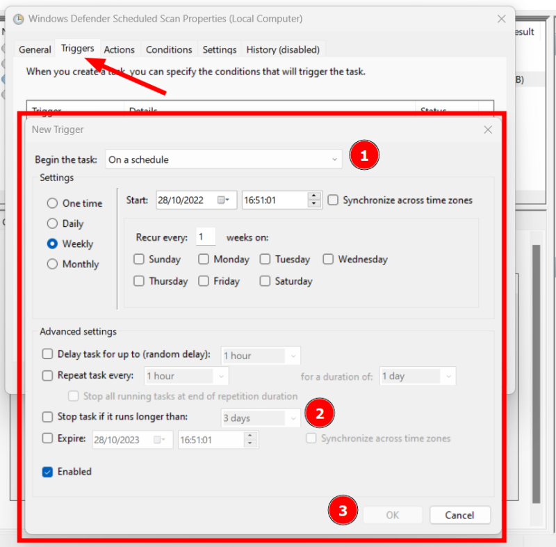
まず、⊞+R を押して Windows Run を開き、「 taskschd.mscと入力します。 または、タスク バー検索を使用してタスク スケジューラを開くこともできます。

次に、 [タスク スケジューラ ライブラリ] > [Microsoft] > [Windows] > [Windows Defender] に移動し、[ Windows Defender スケジュール スキャン] をダブルクリックします。
[全般] タブで、[最上位の権限で実行] がオフになっていることを確認するか、チェックを外して下部の [ OK ] を押します。

完全にオフにすることはできますが、マルウェア保護の目的が無効になります。 代わりに、忙しい平日に PC が動かなくなることがないように、都合のよいようにスケジュールを設定します。
これらの設定は、先ほど見た [一般] タブの横にある [トリガー] の下にあります。

微調整することがたくさんあります。 重要なのは、このプロセスを設定したスケジュールで開始し、設定した期間より長くかかる場合は終了し、[OK] を押すことです。
同様に、[条件] タブでいくつかの状況を指定できます。これにより、定期スキャンを実行するタイミングがさらに制限されます。

最後に、設定メニューには、それをさらに制御するためのオプションがいくつかあります。

ただし、タスク期間などのいくつかの設定は繰り返されます。 ここでの最良のオプションは、トリガーと同様に設定することです。
構成を有効にするために、各ステップの後、または後で組み合わせて [OK] を押すことを忘れないでください。
プロセスの優先度を設定
上記の手順は、スキャンのスケジュールに関するものでした。 それでも、それが発生すると、ほとんどのリソースが消費され、システムが使用できなくなる可能性があります。
このような場合、特定のプロセスの優先度を微調整すると役立ちます。
このプロセスはMsMpEng.exeを実行するため、リソースの過剰消費を避けるために優先度を低く設定することで簡単に解決できます。
このために、タスク マネージャーを開き、プロセスのリストの下にあるAntimalware Service Executableを見つけます。 次に、対象のプロセスを右クリックし、[詳細に移動] をクリックします。

これにより、関連するアプリケーション (この場合は MsMpEng.exe) が表示されます。 最後に、再度右クリックしてSet priorityに移動し、 Lowを選択します。

このソリューションの唯一の (そして大きな) 問題は、最初のスキャンまたはシステムの再起動後に優先順位の値がリセットされることです。
また、恒久的な優先順位を設定するためのサードパーティ製アプリケーションもいくつかありますが、推奨できるほど信頼できるものは見つかりませんでした。 最も優れたものである Bill2 の Process Manager は、2014 年に最後に更新されたもので、管理者モードであっても MsMpEng.exe の優先度を設定できません。
最終的には、必要以上のリソースを消費するたびに、タスク マネージャーからこれを設定することになります。
MsMpEng.exe 除外の追加
多くの Windows PC ユーザーから報告された奇妙な修正は、Windows Defender が自身のフォルダーまたは対応する Antimalware Service Executable プロセスである MsMpEng.exe をスキャンしないようにすることです。
除外を追加するオプションは、 [Windows セキュリティ] > [ウイルスと脅威の保護] の下にあります。

[除外] まで下にスクロールし、[除外の追加または削除] をクリックして、[ +除外の追加] を選択します。

次に、ドロップダウンから [フォルダー]を選択します。 最後に、通常はC:\ProgramData\Microsoft\Windows Defenderにある Windows Defender フォルダーに移動します。
これにより、MsMpEng.exe を含むすべての関連ファイルが追加されます。 または、[除外を追加] ポップオーバーで [プロセス] を選択し、MsMpEng.exe と入力して、この個々のプログラムを追加することもできます。
自動サンプリングをオフにする
これはユーザーから報告された別の解決策ですが、最適ではないセキュリティ環境を作り出します。
いずれにせよ、[ウイルスと脅威の防止の設定] の下にある [自動サンプル送信] をオフにすることで、これを行うことができます。

それでも、ウイルスと脅威の防止設定でリアルタイム保護を無効にすることで、さらに進んだものもありました. これは、アンチウイルスをまったく使用していないのとほぼ同じです。
それでも問題を解決できず、有料のソリューションも選択したくない場合は、試せる無料のウイルス対策プログラムがいくつかあります。
まとめ
Windows Defender は、Antimalware Service Executable が大量の CPU と RAM を消費する通常の原因です。
既に述べたように、簡単な解決策は、Microsoft Defender を捨ててプレミアム セキュリティ ソリューションを使用し、レジストリを調整してこれらの問題を緩和することです。
ただし、余分なリソースの消費を避けるために、スキャンをスケジュールし、除外を追加し、いくつかのセキュリティ設定を調整することもできます.
最後に、完全なウイルス対策スキャンを実行して、マルウェアを根絶します。
それでも、いくつかの Windows 問題解決ツールをチェックして、同様の問題を自動的に処理してみましょう。
