원격 컴퓨터를 재부팅하는 방법? (명령 + 도구)
게시 됨: 2022-06-01다음은 명령 프롬프트 또는 일부 도구를 사용하여 네트워크의 컴퓨터를 원격으로 재부팅하는 몇 가지 방법입니다.
대부분의 시스템 관리자는 해당 조직의 컴퓨터를 원격으로 관리합니다. 그리고 우리 대부분은 컴퓨터를 관리하고 노인을 위한 괴상한 문제를 해결합니다.
현재 Windows 컴퓨터의 모든 문제에 대한 첫 번째 해결책은 다시 시작하는 것입니다. 게다가 재부팅은 대부분의 업데이트 이후에 필요악입니다.
따라서 더 이상 고민하지 않고 동일한 네트워크에 있는 모든 컴퓨터에서 쉽게 수행할 수 있는 방법을 확인하겠습니다.
명령줄을 사용하여 컴퓨터 재부팅
명령 프롬프트로 이 작업을 수행하는 것은 처음에는 까다로워 보일 수 있지만 매우 간단합니다. 대상 컴퓨터의 일부 설정을 조정하고 소스의 명령 프롬프트에 몇 줄을 입력하여 다시 시작하기만 하면 됩니다.
이를 단계별로 살펴보겠습니다.
레지스트리 설정 수정
여기서 주의를 기울여야 합니다. 레지스트리를 만지작거리는 것은 잘못하면 위험하고 시스템을 불안정하게 만들 수 있습니다.
추가 안전을 위해 계속 진행하기 전에 복원 지점을 만들 수도 있습니다. 또는 오작동의 경우 복원을 위해 레지스트리 백업을 수행할 수 있습니다.
그런 다음 ⊞+R을 눌러 Windows 실행을 열고 regedit 를 입력하고 Enter 키를 누릅니다.
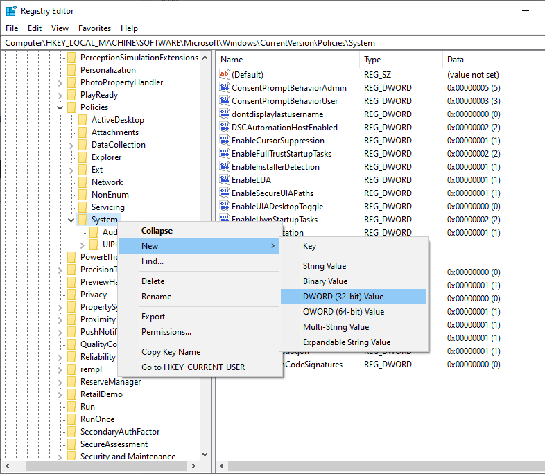
그런 다음 Computer > HKEY_LOCAL_MACHINE > SOFTWARE > Microsoft > Windows > CurrentVersion > Policies > System 으로 이동합니다.
그런 다음 시스템 위에 마우스를 놓고 마우스 오른쪽 버튼을 클릭하고 새로 만들기로 이동한 다음 DWORD(32비트) 값 을 클릭합니다.

그런 다음 항목 레이블의 이름을 LocalAccountTokenFilterPolicy 로 지정합니다. 그런 다음 두 번 클릭하여 기본값을 0에서 1로 변경하고 확인 을 클릭합니다.

원격 재부팅 활성화
다음으로 Windows Run을 다시 열고 Services.msc 를 입력합니다. 또는 작업 표시줄 검색에서 '서비스'를 찾을 수 있습니다.

아래로 스크롤하여 원격 레지스트리 를 두 번 클릭합니다. 또는 마우스 오른쪽 버튼을 클릭하고 팝업에서 속성 을 선택합니다.
그런 다음 시작 유형 을 자동 으로 변경하고 오른쪽 하단의 적용 을 클릭합니다.

마지막으로 서비스 상태 아래에 언급된 시작 을 클릭하고 확인을 누릅니다 .
방화벽에서 원격 재부팅 활성화
이것은 원격 재부팅이 완벽하게 작동하기 위한 대상 컴퓨터의 마지막 변경 사항입니다.
Windows 실행을 열고 firewall.cpl 을 입력하고 Enter 키를 누릅니다. 측면 패널에서 Windows Defender 방화벽을 통해 앱 또는 기능 허용을 클릭합니다.

이 기능을 사용할 수 없는 경우 바이러스 백신 또는 사용자 지정 방화벽 응용 프로그램을 비활성화해야 합니다.
다음으로 프로그램 목록 바로 위에 있는 설정 변경 으로 이동할 수 있습니다.

이 목록을 아래로 스크롤하면서 사설 네트워크에서 WMI(Windows Management Instrumentation) 를 선택하고 하단에서 확인 을 클릭합니다.
이렇게 하면 컴퓨터에 원격으로 액세스할 수 있고 방화벽이 신뢰할 수 있는 사설 네트워크에서 원격 작업을 차단하는 것을 방지할 수 있습니다.
대상 컴퓨터 이름
필요한 변경을 수행했으므로 이제 대상 컴퓨터의 이름을 확인하여 원격 재부팅을 적용할 차례입니다.
실행에 msinfo32 를 입력하여 찾을 수 있습니다.

또는 설정 > 시스템 > 정보 로 이동하여 장치 이름을 가져올 수도 있습니다.

컴퓨터 재부팅
원격 장치가 켜져 있고 원본 컴퓨터와 동일한 네트워크에 있는지 확인합니다.
이제 소스 장치에 관리자로 로그인합니다.
시작 메뉴를 방문하여 관리자 권한으로 명령 프롬프트를 선택하십시오.
그런 다음 이 명령 프롬프트 창에 shutdown/i 를 입력하고 Enter 키를 누릅니다.

팝업의 오른쪽 상단에 있는 추가 를 클릭합니다. 재부팅하려는 원격 컴퓨터의 이름(대소문자 구분 안 함)을 입력할 수 있는 창이 열립니다.
마지막으로 수행할 작업, 시간 간격 전에 경고 표시, 설명 등의 다른 옵션을 구성한 다음 확인을 클릭 합니다.
이 방법으로 한 번에 컴퓨터 배치를 원격으로 종료/재시작할 수도 있습니다.
추가 방법에는 소스 시스템에서 동일한 작업을 수행하기 위해 특정 프로그램을 설치하는 것이 포함됩니다.
Zoho Assist를 사용하여 재부팅
다음은 원격 장치에 대해 Zoho Assist를 설정하기 위해 따라야 하는 단계입니다.
1. Zoho Assist에 가입합니다. 15일 무료 평가판을 받을 수 있으며 그 이후에는 Zoho Assist가 개인 용도로만 무료로 제공됩니다.
2. 그런 다음 상단 메뉴에서 무인 액세스 를 열고 중앙에 있는 장치 추가 를 클릭합니다.

3. 장치 추가 옵션을 사용하면 대상 컴퓨터에서 이 도구(보조 계정에 연결됨)를 다운로드할 수 있는 링크를 공유할 수 있습니다. 또는 원격 재부팅이 작동하도록 대상 장치에 다운로드, 전송 및 설치할 수도 있습니다.
또한 대량 배포에 대한 옵션도 찾을 수 있습니다.
4. 대상 장치에 애플리케이션이 설치된 후 성공 메시지가 표시되고 원격 장치가 소스의 Zoho 지원 대시보드에 추가를 표시합니다.

5. 그런 다음 왼쪽의 장치 를 클릭하고 연결 에 대해 가로 줄임표(…)를 클릭하고 다시 시작 을 클릭하여 원격 장치를 재부팅합니다.
RemotePC를 사용하여 재부팅
RemotePC는 약간 다르게 작동하며 제어하려는 각 대상 컴퓨터에 설치해야 하는 응용 프로그램을 제공합니다.
그런 다음 애플리케이션에 로그인하고 원격 액세스를 위해 구성합니다.
이를 위해 대상 장치에서 지금 구성 을 클릭합니다.

다음으로 대상 장치에 대한 액세스 권한을 부여하는 데 도움이 되는 키를 설정합니다.
의도한 재부팅에는 이 키가 필요하지 않지만 대상 장치가 RemotePC 웹 인터페이스에 나타나도록 해야 합니다.

그리고 이것은 기술 지원에 중요한 원본 컴퓨터에서 원격 장치를 작동하는 데에도 유용합니다.
그 후 원격 PC가 웹 콘솔에 나타나고 다시 시작을 명령할 수 있습니다.

SupRemo를 사용하여 재부팅
SupRemo는 두 장치에 모두 설치하고 가입하지 않고도 사용할 수 있다는 점에서 더 간단합니다.

여기에서 Connect to empty 필드에 원격 장치 ID를 입력한 다음 암호를 입력할 수 있습니다.

그런 다음 대상 장치를 제어하기 위해 연결되며 상단의 제어 를 클릭한 후 원격 재부팅 을 클릭하여 원격 컴퓨터를 쉽게 재부팅할 수 있습니다.
SupRemo 평가판은 21일 동안 작동하며 그 후 계속 사용하려면 구독이 필수입니다.
결론
여기에서는 대상 장치를 원격으로 재부팅하는 다양한 방법에 대해 배웠습니다.
명령 프롬프트 방법은 몇 대의 컴퓨터에 적합하지만 대규모 기관에서 일하는 시스템 관리자는 Zoho Assist와 같은 도구가 더 실행 가능한 솔루션을 찾을 수 있습니다.
추신: Chrome 원격 데스크톱에도 관심이 있을 수 있습니다.
